简介:
Yiso 是一个性能极佳的搜索引擎,免费开源,亦可做收录网址平台使用!输入关键词即可获取相关的搜索结果内容
Yiso采用自主研发的 BiuSQL 数据库储存数据,不需要安装数据库,下载源码解压缩即可使用
可自行添加相关资料或数据内容
数据存储位置依次打开文件
s/database/webInfo/webinfo.yiso
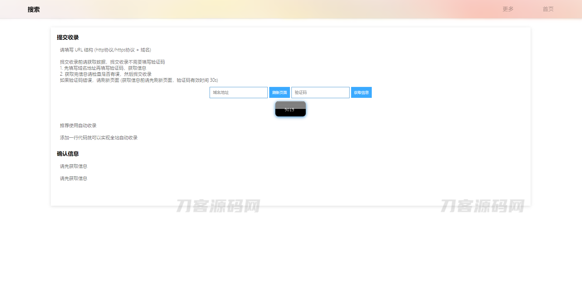
(打开webinfo.yiso或以文本打开,增加或添加数据内容格式,以此类推,一行一条数据) 或者是在平台直接输入域名地址一键收录提交即可
图片:


Yiso 是一个性能极佳的搜索引擎,免费开源,亦可做收录网址平台使用!输入关键词即可获取相关的搜索结果内容
Yiso采用自主研发的 BiuSQL 数据库储存数据,不需要安装数据库,下载源码解压缩即可使用
可自行添加相关资料或数据内容
数据存储位置依次打开文件
s/database/webInfo/webinfo.yiso
(打开webinfo.yiso或以文本打开,增加或添加数据内容格式,以此类推,一行一条数据) 或者是在平台直接输入域名地址一键收录提交即可


这款Yiso智云搜索引擎挺实用的,兼具搜索功能与网址收录平台属性,还是免费开源的。最省心的是无需额外安装数据库,解压源码即可使用,不管是手动在指定文件添加数据,还是在平台一键提交域名收录都很便捷。感谢分享这么实用的工具,期待能看到更多相关使用技巧~